관리방법의 "성능"을 클릭하면
[ 96와(과) 8사이 정수가 필요합니다] 라는
오류 메세지가 뜨면서 아예 진행이 되지 않는 경우가 있는데요.
포토샵 자체의 버그로 보이는데,
이경우 레지스트리를 변경해야 합니다.
일단 레지스트리를 불러옵니다.
컴퓨터 좌측하단 시작메뉴에서 (프로그램 및 파일) 검색란
"regedit" 을 쓰거나
"윈도우"키와 "R"키를 함께 눌러 실행을 불러온 뒤
열기란에 "regedit" 을 쓴 후
"Enter" 키를 클릭합니다.
그러면 레지스트리 편집기가 나타납니다.

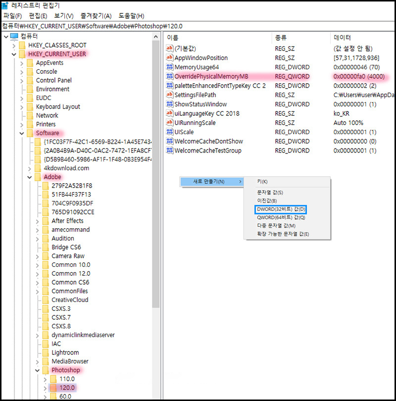
위 레지스트리 편집기에서 위와 같이 핑크빛으로 표시되어 있는
HKEY_CURRENT_USER\Software\Adobe\Photoshop\120.0
를 차례로 클릭합니다.
그리고 제일 위에 있는 메뉴란의 편집을 클릭하거나 마우스 우클릭 후
새로만들기>DWORD(32비트) 값을 클릭합니다.
그 후 이름을 클릭하여 "OverridePhysicalMemoryMB"로 변경해 줍니다.
대소문자 구분하여 이름을 작성하시기 바랍니다.
더블클릭한 후 "단위"는 10진수를 선택하고,
"값"에 본인의 컴퓨터 메모리(RAM) 용량 4(G)x1000을 씁니다.
이제 다시 포토샵으로 들어가서 "성능"을 클릭해봅니다.
오류가 해결되었을 것입니다.
혹시 이렇게 했는데도 버그가 해결되지 않았다면,
HKEY_CURRENT_USER\Software\Adobe\Photoshop
HKEY_CURRENT_USER\Software\Adobe\Photoshop\110.0
폴더에도 위와 똑같은 OverridePhysicalMemoryMB를
새로 만들어 주시기 바랍니다.
마지막 팁
본인의 RAM 메모리 크기가 궁금하다면
바탕화면의 컴퓨터을 우클릭하고, 속성을 클릭합니다.
본인의 컴퓨터 사양이 나타납니다.
그 중 설치된 메모리(RAM) 을 확인하시면 됩니다.
메모리 부족오류현상을 시원하게 해결하시고
자유롭게 포토샵 이용하시 바랍니다.
'컴퓨터 100%활용하기' 카테고리의 다른 글
| [사이트] 영어 필기체 이미지가 필요할땐? / 영어 필기체로 바꿔주는 사이트 (0) | 2021.05.10 |
|---|---|
| [포토샵] 메모리 부족 현상 해결방법! (0) | 2021.04.14 |
| [iphone] 아이패드/아이폰 한글 파일 HWP 열기,PDF 변환 (0) | 2021.04.02 |
| [윈도우] 윈도우7 쉽게 정품인증하기 (2) | 2021.04.02 |
| [상식] 컴퓨터 조립방법, 혼자서 조립하기, 조립순서, 중요내용 (0) | 2021.03.21 |
